31
07/2014
c#遍历dictionary的几种方法
Dictionary<string, int> list = new Dictionary<string, int>();
list.Add("d", 1);
//3.0以上版本
foreach (var item in list)
...
30
07/2014
SQL Server 数据文件位置移动

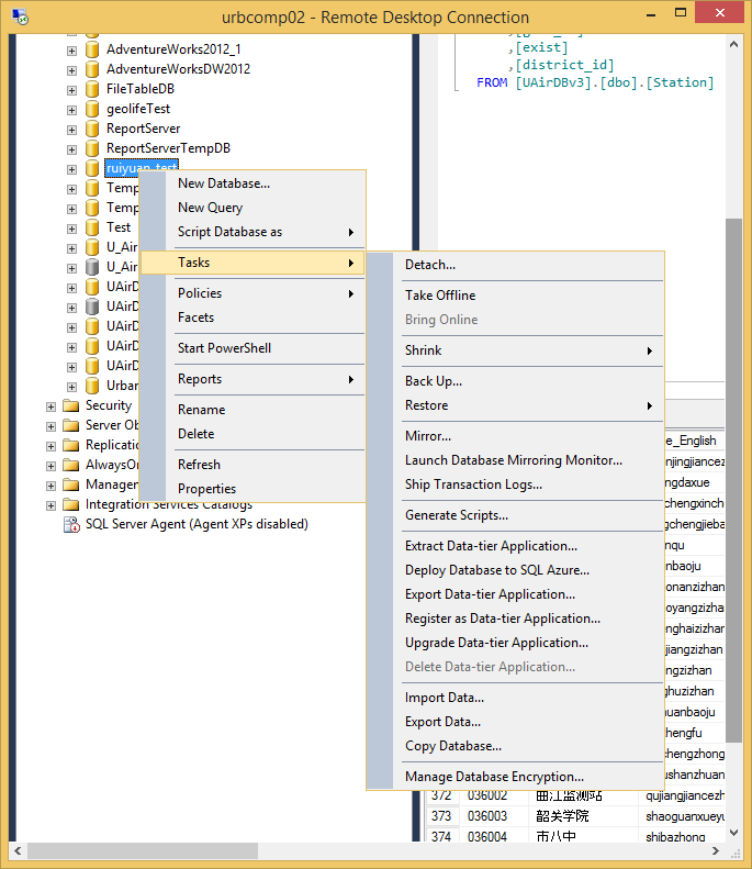
用sql server创建的数据库,其数据库文件放在了C盘,时间久了,C盘空间不够,于是数据库文件得搬家。操作的过程如下: (1)右击数据库Test,选择Tasks->Detach,如图所示。 (2)将数据库对应的MDF和LDF文件拷到D盘 &...
28
07/2014
c#工具包代码
我有一个习惯,学习一种新的语言,希望会有一种对应的工具包,这样开发效率会加快。C#刚学不久,目前构建了一个小工具包如下。工具包持续更新,放在KangryUtils包中。Functions.cs文件:using System;
using System.Collections.Generic;
using System.Linq;
using Syste...
27
07/2014
[Err]1418 This function has none of DETERMINISTIC,NO SQL,or R
http://blog.sina.com.cn/s/blog_4c197d420101d3lf.html http://www.111cn.net/database/mysql/35817.htm http://www.cnblogs.com/291099657/archive/2009/03/18/1415841.html
25
07/2014
c#用JObject解析Json
1、下载库:http://json.codeplex.com/ 2、添加相应库到项目中。参考:vs2013中c#引用第三方库3、添加引用:using Newtonsoft.Json.Linq;4、相关方法:(1)遍历Json对象JObject _jObject = JObject.Parse("{'ID':'001','...
22
07/2014
c#发送邮件
System.Net.Mail.MailMessage msg = new System.Net.Mail.MailMessage();
msg.To.Add("liruiyuanwhu@qq.com"); //添加收件人列表
msg.To.Add("kangrydotnet@q...
17
07/2014
windows 监测服务是否运行
windows的服务有时候不知是何原因自动关闭了,为了监测该服务是否运行,并且能够在其停止后自动启动它,可以写一个bat文件,并以管理员的方式运行。脚本文件如下:@echo off
rem 定义循环间隔时间和监测的服务:
set secs=60
set srvname="AutoPortReaderService"
echo....
15
07/2014
c#中NPOI处理excel中的各种类型
原文标题:NPOI读取单元格日期问题NPOI在处理excel时,遇到不同的数据类型,会有不同的处理方式。以下代码可供参考:row = (HSSFRow)rows.Current;
DataRow dataRow = dt.NewRow();
for (int i = 0; i <...
15
07/2014
c#爬取网站的方法
方法1、用自带的webclient,代码如下:/**
* 用webclient爬取数据
*/
WebClient client = new WebClient();
// Add a user agent header in case ...
14
07/2014
vs2013中c#引用第三方库

c#经常会用到第三方库。添加第三方库的引用方法如下: 1、对项目右键-》添加(add)-》引用(referenes),如图所示 2、点击浏览(browse),找到要引用的dll文件,ok。如图所示。
